Journal of Applied Science and Engineering

Published by Tamkang University Press

1.30

Impact Factor

2.10

CiteScore

Yong XuThis email address is being protected from spambots. You need JavaScript enabled to view it. and Xiaojuan Lu

School of Automation & Electrical Engineering of Lanzhou Jiaotong University Lanzhou, 730070, P.R. China


 

Received: June 28, 2022
Accepted: March 4, 2023
Publication Date: May 2, 2023

 Copyright The Author(s). This is an open access article distributed under the terms of the Creative Commons Attribution License (CC BY 4.0), which permits unrestricted use, distribution, and reproduction in any medium, provided the original author and source are cited.


Download Citation: ||https://doi.org/10.6180/jase.202401_27(1).0002  


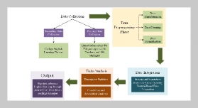
The gas content in the oil is used as the fault input characteristic for the power transformer. Still, the accuracy of the diagnosis results is not ideal, and such a model is unstable. This research proposes a hybrid intelligent fault diagnosis method based on the improved grey wolf algorithm and an optimized probabilistic neural network. Firstly, a strategy of three nonlinear control factors is introduced to fit the grey wolves' search process. The weighted distance was modified to update the position information of grey wolf elements to avoid the algorithm falling into the local optimum. Secondly, the performance of the improved grey wolf algorithm was tested through six commonly used functions. The results show that the improved grey wolf algorithm has high convergence accuracy and stability in both multimodal and unimodal functions. Finally, the improved grey wolf algorithm and the probabilistic neural network were combined to diagnose the oil-immersed power transformer through hybrid intelligent algorithms. As a result, the fault diagnosis model proved valid for transformer fault diagnosis.


Keywords: transformer; fault diagnosis; control factor; weighted distance; grey wolf algorithm; probabilistic neural network


  1. [1] R. Liepniece, S. Vitolina, and J. Marks, (2017) “Study of approaches to incipient fault detection in power transformer by using dissolved gas analysis" Energetika 63(2): DOI: 10.6001/energetika.v63i2.3521.
  2. [2] S. A. Wani, A. S. Rana, S. Sohail, O. Rahman, S. Parveen, and S. A. Khan, (2021) “Advances in DGA based condition monitoring of transformers: A review" Renewable and Sustainable Energy Reviews 149:111347. DOI: 10.1016/j.rser.2021.111347.
  3. [3] R. Rogers, (1978) “IEEE and IEC codes to interpret incipient faults in transformers, using gas in oil analysis" IEEE transactions on electrical insulation (5): 349–354. DOI: 10.1109/TEI.1978.298141.
  4. [4] “IEEE guide for the interpretation of gases generated in oil-immersed Transformers(S)”. In: DGA Guide Working Group. IEEE Std C57.104-2008. 2008.
  5. [5] A. Mollmann and B. Pahlavanpour, (1999) “New guidelines for interpretation of dissolved gas analysis in oil-filled transformers" Electra 186: 31–51.
  6. [6] M. Duval and A. DePabla, (2001) “Interpretation of gas-in-oil analysis using new IEC publication 60599 and IEC TC 10 databases" IEEE Electrical Insulation Magazine 17(2): 31–41. DOI: 10.1109/57.917529.
  7. [7] A. R. Abbasi and M. R. Mahmoudi, (2021) “Application of statistical control charts to discriminate transformer winding defects" Electric Power Systems Research 191: 106890. DOI: 10.1016/j.epsr.2020.106890.
  8. [8] A. R. Abbasi, M. R. Mahmoudi, and Z. Avazzadeh, (2018) “Diagnosis and clustering of power transformer winding fault types by cross-correlation and clustering analysis of FRA results" IET Generation, Transmission & Distribution 12(19): 4301–4309. DOI: 10.1049/iet-gtd.2018.5812.
  9. [9] A. R. Abbasi, M. R. Mahmoudi, and M. M. Arefi, (2021) “Transformer winding faults detection based on time series analysis" IEEE Transactions on Instrumentation and Measurement 70: 1–10. DOI: 10.1109/TIM.2021.3076835.
  10. [10] H. Zheng, R. Liao, S. Grzybowski, and L. Yang, (2011) “Fault diagnosis of power transformers using multi-class least square support vector machines classifiers with particle swarm optimisation" IET Electric Power Applications 5(9): 691–696.
  11. [11] Q. Su, C. Mi, L. Lai, and P. Austin, (2000) “A fuzzy dissolved gas analysis method for the diagnosis of multiple incipient faults in a transformer" IEEE Transactions on Power Systems 15(2): 593–598. DOI: 10.1109/59.867146.
  12. [12] G. Jun and H. Junjia, (2010) “Application of quantum genetic ANNs in transformer dissolved gas-in-oil analysis" Proceedings of the CSEE 30(30): 121–127.
  13. [13] C.-H. Lin, C.-H.Wu, and P.-Z. Huang, (2009) “Grey clustering analysis for incipient fault diagnosis in oilimmersed transformers" Expert Systems with Applications 36(2): 1371–1379. DOI: 10.1016/j.eswa.2007.11.019.
  14. [14] A. R. Abbasi, (2022) “Fault detection and diagnosis in power transformers: A comprehensive review and classification of publications and methods" Electric Power Systems Research 209: 107990.
  15. [15] S. Mirjalili, S. M. Mirjalili, and A. Lewis, (2014) “Grey wolf optimizer" Advances in engineering software 69: 46–61.
  16. [16] L. K. Wang Yagang Zhang Tao, (2022) “Edge Computing Task Scheduling Method Based on an Improved Grey Wolf Optimization Algorithm" Information and control 51(4): 489–497, 512.
  17. [17] X. Yu, W. Xu, and C. Li, (2021) “Opposition-based learning grey wolf optimizer for global optimization" Knowledge-Based Systems 226: 107139. DOI: 10.1016/j.knosys.2021.107139.
  18. [18] D. H. F. “Transformer fault diagnosis based on genetic algorithm optimi zation of BP neural network". (phdthesis). Beijing Jiaotong University, China, 2008.
  19. [19] Y. J. L. “Research on fault diagnosis method of oilimmersed power transformer based on correlation vector machine". (phdthesis). North China Electric Power University, China., 2013.


    



 

2.1
2023CiteScore
 
 
69th percentile
Powered by  Scopus

SCImago Journal & Country Rank

Enter your name and email below to receive latest published articles in Journal of Applied Science and Engineering.